Nieuwe alinea
Transacties en documenten
Transacties beschrijven een gebeurtenis die zich afspeelt tussen twee actoren.
Daarbij kan een bedrijfsproces gebruikt worden. In het bedrijfsproces worden procesdocumenten gebruikt.
In de transactie kunnen deze documenten een rol spelen. Vanuit de documentatie over de transactie moet de informatie over deze documenten makkelijk te benaderen zijn.
Lees verder
Nieuwe alinea
Informatie over documenten inzien
De transactie verwijst naar een proces. In het proces zijn documenten benoemd waarmee informatie tussen de actoren worden uitgewisseld.
De gebruiker van de documentatie over een transactie moet makkelijk kunnen zien welke documenten worden gebruikt en hoe deze aansluiten op de transactie.
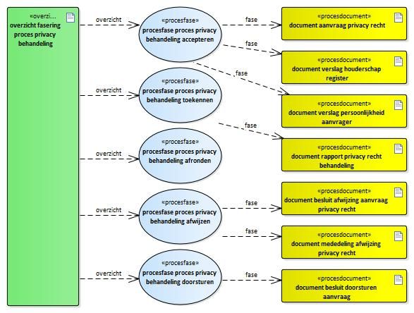
Voorbeeld aanvraag aanspraak privacy recht
Het ontwerppatroon zoekt uit welke documenten in het proces worden gebruikt. Uit de publicatie van het proces wordt bepaald bij welke procesfase een document hoort.
De relaties tussen een procesfase en een document
komen in een overzicht.
De gebruiker kan via dit overzicht de documentatie over het document in de publicatie van het proces benaderen.
De procesfases zijn verbonden met de stappen in de transactie en daardoor kan de gebruiker navigeren tussen wat er in de transactie gebeurt en de documenten die in het proces van belang zijn.
De analist die de transactie beschrijft en koppelt aan een proces hoeft hiervoor niets te doen.
Zorg dat de vraag duidelijk is
De vraag opnemen in een model.
Uit het model een verhaal opstellen.
Het verhaal valideren.
Uit het model een verhaal opstellen.
Het verhaal valideren.
Maak een analyse van de functionaliteit
Het model aanvullen met functies.
Ook de functies valideren via een verhaal.
Ook de functies valideren via een verhaal.
Onderzoek hoe de functionaliteit te realiseren is
In het model de activiteiten opnemen om de functies te realiseren.

